
Im frühen 19. Jahrhundert war der clevere britische Mathematiker George Boole im Begriff, einige wissenschaftliche Errungenschaften zu erzielen, die dazu führen würden, dass er als Mitbegründer der Informationswissenschaft gilt. Ihm ist die Entwicklung der sogenannten Booleschen Suche zu verdanken.
Die Boolesche Suche ist eine bestimmte Ausdrucksweise, die in einigen Programmiersprachen zur Anwendung kommt. Unter anderem bedient sie sich der Operatoren Plus (+) und Minus (-) um auszudrücken, ob Elemente in einem Datenset enthalten sein sollen, oder nicht, wie zum Beispiel Begriffe in einer Suchabfrage.
Boolesche Operatoren werden in Suchmaschinen wie Google oder in manchen Sozialen Netzwerken wie Twitter verwendet und sind besonders im Bereich der Medienbeobachtung von großer Bedeutung.
Im Gegensatz zu manchen Suchmaschinen ist es nicht das vorrangige Ziel der Medienbeobachtung, möglichst viele Resultate zu erzielen, sondern möglichst genaue, um sie dann entsprechend darstellen zu können. Aus diesem Grund ist der Einsatz von Medienbeobachtungs-Tools wie der SaaS-Lösung von eMedia Monitor, die auf die Boolesche Suche setzt, von großem Vorteil.
Während der Einsatz Boolescher Operatoren in manchen Fällen nicht zwingend notwendig ist, macht er jedenfalls Sinn, denn so erhöht sich die Qualität der Suchanfragen enorm.
Sehen wir uns ein Beispiel an: Eine Media-Agentur möchte für ihren Kunden alle Informationen über die Zeichentrickfigur Minnie Mouse im Auge behalten, die via TV ausgestrahlt werden.

Wenn die Agentur nun einfach den vollen Namen der Maus in die Suchleiste eintippen würde, enthielten die Ergebnisse sämtliche Clips über “Minnie” sowie das Wort “Mouse”. Das liegt an der Tatsache, dass Leerzeichen üblicherweise als “oder” interpretiert werden, so lange kein weiter Operator hinzugefügt wird.

Aus dieser Vielzahl an Ergebnissen diejenigen herauszusuchen, die nicht von einem kleinen Nagetier handeln, wäre bereits eine Monsteraufgabe. Die Booleschen Operatoren können wie folgt angewendet werden, um die Inhalte zu filtern: Minnie +Mouse. So kann sichergestellt werden, dass nur Resultate generiert werden, in denen beide Begriffe vorkommen.

Wird der Name in Anführungszeichen gesetzt, werden nur Beiträge angezeigt, in denen “Minnie Mouse” in dieser Reihenfolge vorkommt.

Wenn die Agentur sichergehen möchte, keine Hits für Beiträge über Tiere zu enthalten, sollten entsprechende Begriffe mit Minus (-) ausgegrenzt werden.

Die Boolesche Suche ist äußerst einfach zu lernen. Bestimmte Medienbeobachtungs-Lösungen steigern die Nutzerfreundlichkeit zusätzlich.
So auch der Fall für das eMM Pegasus Media Monitoring Tool, das durch die Integration einer Suchanfragen-Visualierung eine Abschätzung der Resultate ermöglicht.
Auch die komplexesten Suchen können so in eine übersichtliche Anfrage umgewandelt werden.
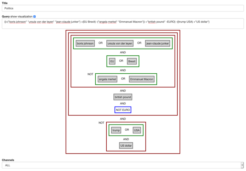
Ein finales Beispiel:
Eine Regierungseinrichtung interessiert sich für sämtliche Beiträge über Boris Johnson, Ursula von der Leyen oder Jean-Claude Junker und die EU oder den Brexit, nicht aber für solche über Angela Merkel oder Emmanuel Macron, nur britsche Pfund und keine Euro.
Zudem soll all dies nichts zu tun haben mit Trump, den USA oder dem US-Dollar.
Durch den Einsatz der Booleschen Operatoren und der eMM Suchanfragen-Visualiserung sähe die Suche in etwa so aus:

Sollten Sie sich immer noch unsicher sein, was die Opertoren betrifft, helfen wir Ihnen gerne jederzeit bei der Einrichtung Ihrer Suchanfragen oder übernehmen dies für Sie.
Zusammenfassend ist die Boolesche Suche ein wertvolles Tool, das genau die Resultate liefert, die sie wirklich brauchen. Kunden weltweit zählen auf die eMM Pegasus Medienbeobachtung, die genau diese Technologie einsetzt.
Zögern sie nicht, in Kontakt zu treten und die Plattform einfach selbst zu testen.
Was Sie außerdem interessieren könnte:
eMM’s Wasserfall: Die Macht von Informations-Unmittelbarkeit auf einem einzigen Bildschirm
eMM Teamwork: Der Booster für kollaborative Medienbeobachtung